DB Optimizer XE2

Kluczowe właściwości

  • Graficzna reprezentacja analizy czasu oczekiwania
  • CiÄ…gÅ‚e "profilowanie"
  • Grupowe dostrajanie kodu DML, procedur skÅ‚adowanych oraz caÅ‚ego kodu SQL
  • System aktywnych podpowiedzi
  • Sugestie kodu SQL
  • Diagramy wizualnego dostrajania kodu SQL (VST)
  • Zaawansowana diagnostyka z rekomendacjami
  • Rozbudowane raportowanie ze szczegółowymi statystykami i predykcjÄ…
  • Testowanie kodu SQL
  • IDE SQL z asystentem kodu, sprawdzaniem poprawnoÅ›ci, debuggerem oraz automatycznym poprawianiem w czasie rzeczywistym

Embarcadero DB Optimizer XE2 jest heterogenicznym narzędziem, które maksymalizuje wydajność działania aplikacji i baz danych poprzez umożliwienie administratorom baz i programistom szybkie wykrywanie, diagnozowanie i optymalizowanie kodu SQL niskiej jakości. DB Optimizer XE2 wspiera administratorów baz danych i programistów w codziennej pracy dzięki:

  • Eliminowaniu przyczyn problemów wydajnoÅ›ciowych dziÄ™ki wizualnemu dostrajaniu metryk (CPU, I/O, czasy oczekiwania)
  • PowiÄ…zaniu wykorzystania zasobów z konkretnymi zapytaniami i pomocy w wizualnym dostrajaniu kodu SQL
  • UsuniÄ™ciu problematycznych obszarów wydajnoÅ›ciowych w bazach i aplikacjach produkcyjnych
  • Tworzeniu, testowaniu i dostrajaniu kodu SQL pod kÄ…tem optymalnoÅ›ci i wydajnoÅ›ci z poziomu intuicyjnego IDE we wszystkich bazach danych

Rodzina produktów XE oferuje unikatowe korzyści w konkurencyjnej cenie, niedostępne w innych profesjonalnych rozwiązaniach bazdowanowych:

  • Prawdziwie heterogeniczne narzÄ™dzie wspierajÄ…ce wszystkie platformy DBMS z poziomu pojedynczego interfejsu, w ramach jednej aplikacji, licencji i ceny
  • Uruchamianie narzÄ™dzi bez ich instalowania w celu nikniÄ™cia konfliktów w przypadku korzystania z kilku wersji oraz centralne zarzÄ…dzanie licencjami dziÄ™ki technologii Embarcadero®AppWave™
  • Możliwość rozbudowy do wersji wieloplatformowej, zestawu zawierajÄ…cego wszystkie narzÄ™dzia dostÄ™pne "na żądanie" Embarcadero® All-Access XE™

 

  DB Optimizer XE Developer DB Optimizer XE Pro DB Optimizer Professional
Wsparcie głównych platform bazodanowych opcja
Embarcadero AppWave opcja
Technologia InstantOn™ opcja
Scentralizowane zarzÄ…dzanie licencjami opcja
DB Optimizer 2.X
Optymalizacja SQL
Testy obciążeniowe
Edytor SQL
Optymalizacja:
- Wizualne dostrajanie kodu SQL
- Analiza podpowiedzi SQL
--
Profilowanie w repozytorium (pojedyncze źródło danych) --

 

Najważniejsze cechy

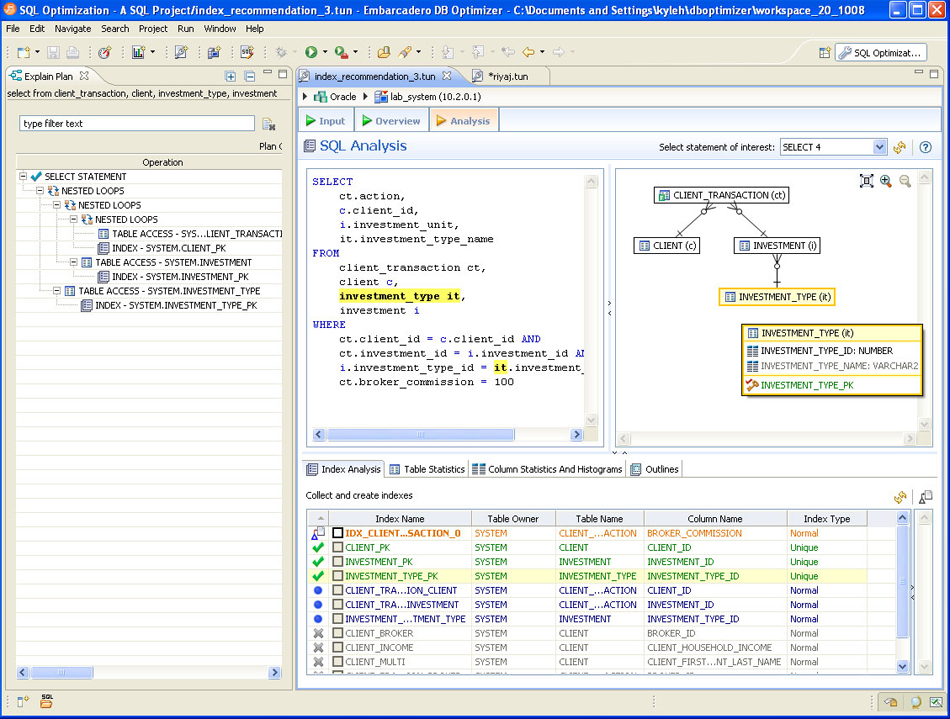
Diagramy wizualnego dostrajania SQL - Przenoszą dostrajanie kodu SQL poza zwykłe systemy podpowiedzi, przyspieszając analizę poprawności i zapewniając najwyższą jakość kodu. Zaawansowane statystyki.

Indexes VST Datasheet
  • Diagramy wizualnego dostrajania SQL
  • Zaawansowana analiza kodu
Profilowanie, dostrajanie i edytowanie kodu SQL - Szybkie odszukiwanie niskiej jakości kodu SQL przy użyciu pojedynczego, prostego w użyciu IDE

Tuner - Hints Rewrites
  • Analiza czasów oczekiwania
  • CiÄ…gÅ‚e "profilowanie"
  • Automatyczne podpowiedzi
  • Podpowiedzi kodu SQL
  • Raportowanie
Testowanie kodu SQL - Edytor obciążenia skutecznie testuje kod SQL pod kątem jego wydajności w docelowym środowisku.


Load Editor
  • Symulacja równoczesnych użytkowników
  • Pomiar w ramach ustalonego czasu trwania testu lub przez okreÅ›lonÄ… ilość cykli uruchomieÅ„

Informacje o wersji:

  • Aktualna wersja: XE2/3.0
  • Poprzednia wersja: XE/2.6
  • Data aktualnej wersji: Czerwiec 2011
layout